1、先解除共享,打开网络和共享中心,点更改适配器设置,选择本地连接,鼠标右键选择属性。切换到共享选项卡,取消选中【允许其他网络用户通过此计算机的Internet连接来连接】,点确定;

2、把先前设置好的虚拟WiFi停止使用。在命令窗口上输入下面命令"netsh wlan stop hostednetwork”来终止WiFi热点。

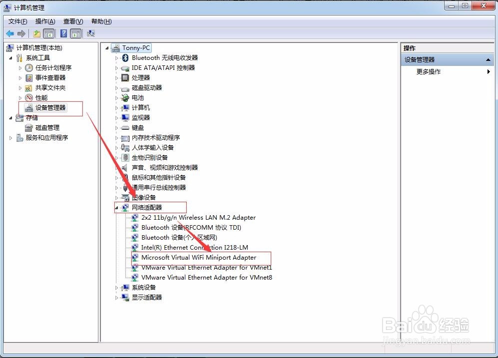
3、选择桌面上的计算机,鼠标右键选择管理。出现计算机管理界面。

4、点设备管理器,展开网络适配器,选择带Virtual WiFi字样的网卡。

5、在找到的网卡后,鼠标右键,点击卸载。

6、在弹出的界面上点击确定,进行卸载这个虚拟WiFi的网卡。

7、卸载完成后,我们在返回到网络连接的界面,已经看不到这个网卡了。